Change password process
Introduction
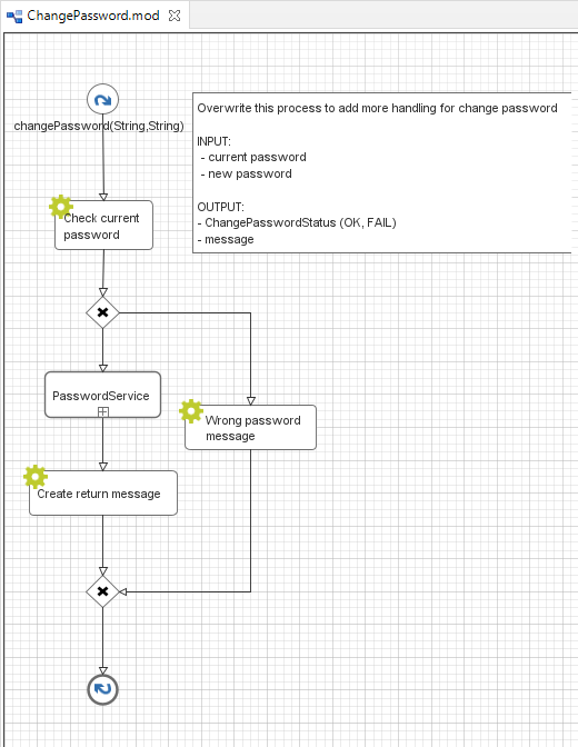
In Portal, the Change password process helps users to change their
current password, you can customize this process to add more handling
when user change password.
Customization
Create a callable sub process in your project with the
changePassword(String,String) signature, make sure this signature is
unique in your application. It must return an enums
ChangePasswordStatus and the message showing to user (you can
override this process in PortalKit):


