Express end page¶
Introduction¶
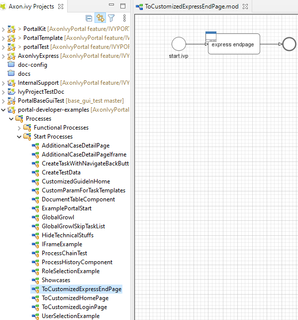
When the last task of Axon Express finish, express end page will be displayed. You can customize this by provide your own page.
Customization¶
Create a new UI and start link of the new end page.

Create a callable sub process in your project with the
handleEndPage()signature, make sure this signature is unique in your application. It must return start link of new end page you define in step 1.